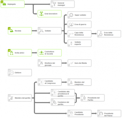
eRepublik è un gioco online, disponibile anche in lingua italiana, dove andremo ad impersonare la vita di un normale cittadino che, ogni giorno, deve lavorare per poter guadagnare i soldi necessari a sfamarsi e a crescere per poter diventare soldato, direttore di un giornale, politico fino a diventare anche presidente della propria nazione.
La differenza sostanziale con altri giochi è che bastano pochi minuti al giorno per avere un personaggio attivo all'interno della comunity.
Durante la nostra vita virtuale all'interno del eMondo, andremo ad accumulare denaro con cui aprire, ad esempio, una propria azienda con cui produrre o vendere cibo, o costruire e vendere armi per le guerre, biglietti aerei per viaggiare oppure costruire ospedali utili per curarsi dopo le innumerevoli guerre di conquista con gli altri stati.
Ma, in eRepublik, è possibile fare anche di più. Come in una vera comunity, è possibile unirsi ad altri giocatori per creare delle vere e proprie multinazionali per sbaragliare la concorrenza, fare cartello e vendere i propri prodotti a prezzo maggiorato e cosi via come una vera e propria economia.
Da quello che leggo, attualmente la situazione in eItalia è in una fase critica. Alcuni mesi fa abbiamo lanciato un attacco alla Spagna senza molto successo e stiamo quindi ora vivendo una fase riorganizzativa per sferrare un attacco a sorpresa alla Polonia. Per riuscire in questa impresa è però necessario operare un forte aumento della popolazione nazionale ed è per questo che ora sono qui a chiedere il tuo aiuto.
Come nel mondo reale, anche in eRepublik, è importante conoscere la storia della propria nazione. Quella dell'eItalia la trovate su Storia d’eItalia di eRepublik e se siete curiosi iscrivetevi al gioco e andate a leggere gli archivi dei giornali scritti dai cittadini più anziani oppure potete avvicinarvi al forum ufficiale eItaliano dove il congresso e il governo in carica si riuniscono.
Una volta che sarete eCittadini a tutti gli effetti potrete poi partecipare alla vita politica dei maggiori partiti della nostra eNazione entrando nel partito degli estremisti di destra dell'Aquila et Gladius o nel movimento di estrema sinistra capeggiato dal Partito Comunista eItaliano o in una delle fazioni minori come quella del Movimento, il moderato eItalia Dei Valori e La Giovane eItalia.
Il gioco, nato due anni fa è in continuo evoluzione come le ultime due implementazioni che permettono, tramite il tasto Facebook Connect di sincronizzare e ricevere notifiche, aggiornamenti sul proprio account in Facebook (tipo quanto si riceva una medaglia o si diventa presidente di nazione ecc…), e un nuovissimo modulo economico/militare che promette una gestione più "fine" del proprio tempo all'interno dell'eRepublik.
Cosa aspetti allora, vieni a giocare con me su eRepublik e conquistiamo il mondo.











